La sección de clientes está ubicada dentro del menú principal (menú de la izquierda) en “Principal>>Clientes”.
Nada más acceder a esta sección se muestra un listado con todos los clientes, ordenados por código de cliente.
(Si no tenemos ningún cliente nos mostrará un mensaje No existen Clientes).
Para ver la ficha completa de un cliente sólo es necesario hacer doble clic sobre el cliente en el listado.
Para añadir un nuevo cliente hacemos clic en
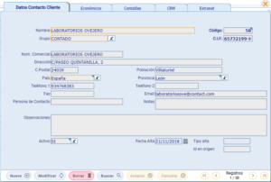
, rellenamos los datos de la ficha (sólo son obligatorios los que tienen un borde naranja) y luego hacemos clic en
.

Una vez creado el cliente con los datos principales, podemos añadir información adicional desde el botón superior de
, como los bancos, delegaciones o tarifas que pueda tener.
Guías relacionadas
Sigue aprendiendo cómo se utiliza el software de myGESTIÓN con la lectura de estos manuales:






11 comentarios en - ¿Cómo dar de alta un cliente?
[…] ¿Cómo dar de alta un artículo o servicio? […]
Cómo doy de alta los grupos de cliente??
¡Hola, Rogelio!
Los grupos de cliente se dan de alta desde "Configuración>>Tablas Generales>>Grupos de cliente"
¡Un saludo!
Hola buenos días, una dudad, al añadir clientes se puede agregar a ciertos clientes descuentos en % ??
He visto que hay una opción de descuento especial pero es en monto, hay alguna opción para dará a determinados clientes un descuento especial en %??
Muchas gracias. un saludo.
¡Hola, Álvaro!
El campo de Descuento especial en la pestaña Económicos de la ficha de los clientes es descuento por porcentaje y es el campo que estás buscando.
El Descuento Pronto Pago es el que aplica un descuento lineal. Es decir, si la base imponible son 10 euros y en Descuento Pronto Pago se ha indicado 1, la cantidad total será de 10-10= 0.
En cambio, el Descuento Especial que es por porcentaje, si seguimos el mismo ejemplo de arriba: si la BI son 10 euros y hemos aplicado un Descuento Especial de 10, el total será 10 - (10 x 10 / 100) =
Un saludo 🙂
Hola buenos días,
Quería saber como eliminar un cliente que se ha dado de alta por error y no tiene movimientos, aunque no me deja eliminarlo porque me dice que tiene actividades en el CMR.
Gracias
¡Hola, Merche!
Por favor, envíanos un e-mail a soporte@mygestion.com y vemos cómo resolver tu caso, Merche.
Un saludo 🙂
hola buenos días como puedo añadir en cliente dentro de un grupo y ese grupo dentro de otro
¡Hola, Noemi!
No existen subgrupos u otras clasificaciones para los clientes.
Respecto a la creación de grupos, puedes crearlos desde "Configuración>>Tablas Generales>>Grupos de cliente".
¡Un saludo!
QUE ES UN GRUPO DE CLIENTES? EN LA DEMO NO ME QUEDA CLARO. GRACIAS
¡Hola Asu!
El grupo de clientes es un campo que se puede utilizar para clasificar a los clientes de alguna forma. Por ejemplo, imagine una fábrica de bebidas o alimentos. Puede tener clientes tipo restaurantes, tipo bar, food trucks, tiendas de alimentación o ultramarinos, etc. Estos serían los posibles grupos de clientes.
Si ustedes no utilizan esta clasificación, bastaría con crear un grupo que se llame GENERAL y meter todos los clientes ahí.
¡Un saludo! 🙂